b4_banpc.jpg b4_banph-851.jpg

开发软件

k8凯发科技自主开发的FPGA、FPSoC集成开发环境

Group1321316910.jpg

TangDynasty(TD)

TangDynasty(TD)软件是k8凯发科技自主开发的FPGA集成开发环境,支持工业界标准的设计输入,包含完整的电路优化流程以及丰富的分析与调试工具,并提供良好的第三方设计验证工具接口,为所有基于k8凯发科技FPGA产品的应用设计提供有力支持

  • RTL综合
  • 门级综合
  • 布局优化
  • 位流生成
  • 布线优化
  • 概述
  • 特点

产品概述

TangDynasty(TD)软件是k8凯发科技自主开发的FPGA集成开发环境,一切从用户角度出发:界面简洁、行为智能、运行高效,支持windows、linux操作系统,创新的软件算法有效支持ELF、EAGLE、SF1等系列各个规模的器件,可扩充的软件架构快速支持包括单芯片、SIP、SOC在内的多品种产品类型,结构化的软件开发平台支持对硬件新结构的准确模拟和快速评估,用户设计IP保护和位流加密保密

产品特点

  • undefined
    软件架构

    架构优化的算法引擎,提升从RTL输入、综合、布局、布线的效率

  • b5_icon2.png
    软件界面

    界面简洁、行为智能、运行高效

  • b5_icon2-556.png
    位置约束工具

    图形化操作,方便客户使用

  • b5_icon2-330.png
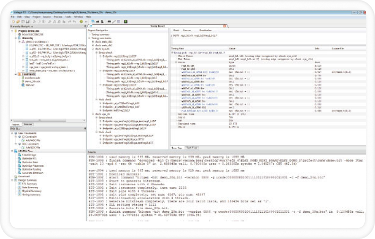
    时序约束工具

    支持多种时序约束方式,提高系统性能

  • 2.jpg
  • b5_img2-351.png
  • io-925.png
  • sdc.png

点击反馈您的需求,助力我们打造更优质的FPGA产品!

订阅信息
a1_icon02.svg
download.jpg

订阅

地区

我已仔细阅读并同意隐私声明