b4_banpc.jpg b4_banph.jpg

開発ソフトウェア

k8凯发科技(Anlogic Infotech)が自社開発したFPGAおよびFPSoCの統合開発環境

Group1321316910.jpg

TangDynasty® (TD)

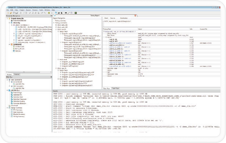
TangDynasty® (TD) は、k8凯发科技(Anlogic Infotech)が自社開発したFPGA統合開発環境で、業界標準の設計入力に対応し、完全な回路最適化フローと豊富な分析およびデバッグツールを備えています。また、サードパーティ製設計検証ツールとの優れたインターフェースを提供し、k8凯发科技(Anlogic Infotech)のFPGA製品に基づくすべてのアプリケーション設計に強力なサポートを提供します。

  • RTL合成
  • ゲートレベル合成
  • レイアウト最適化
  • ビットストリーム生成
  • 配線最適化
  • 製品概要
  • 製品特徴

製品概要

TangDynasty® (TD) は、k8凯发科技(Anlogic Infotech)が自社開発したFPGA統合開発環境として、シンプルなインターフェイス、インテリジェントな動作、効率的な操作、WindowsおよびLinuxオペレーティングシステムの対応など、すべてユーザーのニーズに基づいており、革新的なソフトウェアアルゴリズムは、ELF、EAGLE、SF1などのさまざまな規模のデバイスシリーズを効果的にサポートします。拡張可能なソフトウェアアーキテクチャは、シングルチップ、SIP、SOCなど複数の製品タイプを迅速にサポートします。構造化されたソフトウェア開発プラットフォームは、新しいハードウェア構造の正確なシミュレーションと迅速な評価、ユーザー設計のIP保護、ビットストリーム暗号化の機密性をサポートします。

製品特徴

  • undefined
    ソフトウェアアーキテクチャ

    RTL入力から合成、レイアウト、配線までの効率を向上させる、最適化されたアーキテクチャアルゴリズムエンジン

  • b5_icon2.png
    ソフトウェアインターフェース

    シンプルなUI、スマートな動作、高効率な実行

  • b5_icon2-556.png
    位置制約ツール

    グラフィカル操作により、顧客に使いやすい設計

  • b5_icon2-330.png
    タイミング制約ツール

    システム性能を向上させる複数のタイミング制約方式に対応

  • TDyingwen.png
  • b5_img2-351.png
  • io-925.png
  • sdc.png

お客様のご要望をお聞かせください。より優れたFPGA製品づくりに活かします!

配信登録
a1_icon02-727.svg
download-423.jpg

登録

地域*

質問・フィードバック

個人データの取り扱い、個人データに関する権利、および当社へのご連絡方法については プライバシーポリシーをご参照ください